Xin's Studio.

使用 Claude code 编程的感想

Word count: 2.4kReading time: 8 min
2024/12/19

前言

最近开始使用 Claude 作为主要的编程工具,尝试一种全新的编程方式——vibe programming。我的目标是让所有的代码都由 AI 生成,自己只负责提出需求并反馈错误信息给 Claude,让它自己修复和改进。

这种方式的核心理念是:**把编程从”写代码”转变为”描述需求”**。不再需要逐行编写代码,而是通过自然语言与 AI 协作,让 AI 理解意图并生成实现。

为什么选择 Terminal 方式

Claude Code 我主要使用 terminal 的方式,虽然也尝试过 VS Code + Claude 插件的模式,但 terminal 方式才是我的主力。

为什么不用 IDE 方式(如 Cursor)

  1. Auto Accept 的工作流

    • 我一般都是 auto accept 的,基本不看 diff
    • IDE 方式会显示大量 diff,但我并不需要这些中间状态
    • Terminal 方式更直接,直接看到最终结果
  2. Token 使用效率

    • Terminal 方式感觉更省 token,context window 消耗更慢
    • 可能是因为 IDE 会包含更多上下文信息(文件树、编辑器状态等)
    • 对于我这种高频使用的场景,token 效率很重要
  3. 图片输入的权衡

    • IDE 方式(如 VS Code)可以粘贴图片到对话窗口,这确实很方便
    • 但对我来说,terminal 方式的简洁性更重要

Claude vs 其他工具

对比 Copilot 和 Cursor,Claude 的优势主要体现在:

模型能力

Sonnet 4.5 在代码能力方面确实更强,特别是在:

  • 理解复杂需求和上下文
  • 生成更符合项目风格的代码
  • 处理多步骤的编程任务

框架偏好的有趣发现

我有个有趣的发现:Claude 在某些代码和框架方面比较擅长

  • 擅长:Node.js、React 相关的代码生成质量很高
  • ⚠️ 一般:Java 代码的能力相对较弱

这可能与训练数据有关,也可能是我使用场景的差异。不过这个发现让我在分配任务时会更有针对性。


后续可以展开的内容

Vibe Programming 实践细节

核心理念:从”精确设计”到”模糊探索”

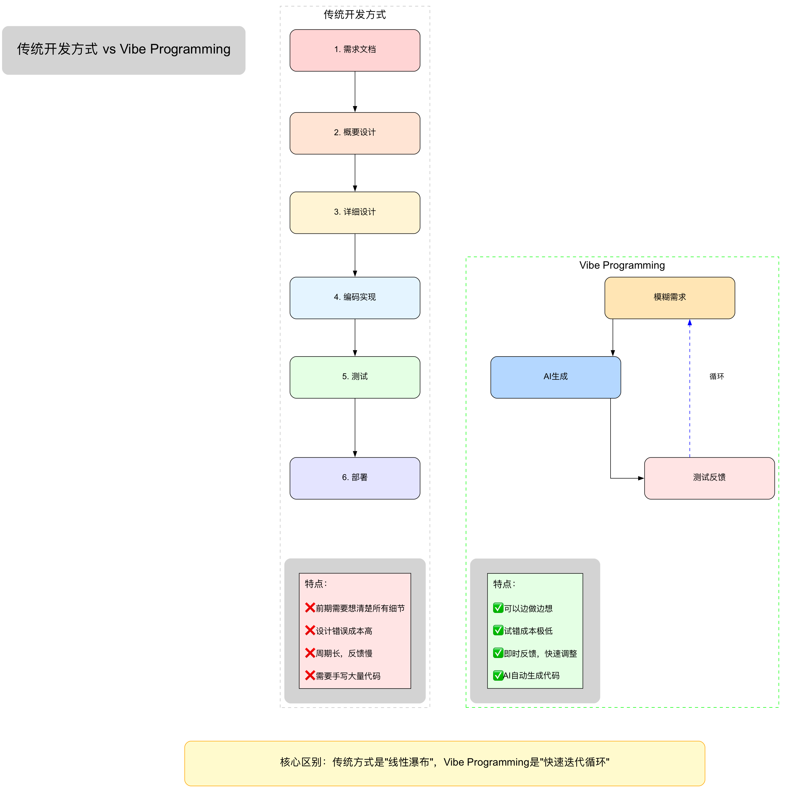
传统的软件开发往往遵循瀑布模型:需求文档 → 概要设计 → 详细设计 → 编码实现。这种方式隐含了一个假设:我们必须在开始时就尽量少犯错。但这是反人性的——很多时候,我们并不清楚自己到底想要什么,也没有明确的灵感。

Vibe Programming 提供了一种全新的思路:用模糊的需求开始,通过 AI 快速迭代来探索可能性

为什么模糊的提示词也能工作?

我发现 AI 对于模糊提示词的交付质量往往不差,有时甚至能给出超越 60% 同类软件的设计。这背后有几个原因:

  1. 海量优秀项目的积累:AI 读过大量优秀的开源项目,具备了”最佳实践”的直觉
  2. 上下文理解能力:AI 会根据你的项目历史(语言、代码风格、架构选择)来推断你的需求
  3. 创造力的价值:人有自己的 “unknown unknowns”,AI 可以在宽度上给出意想不到的启发

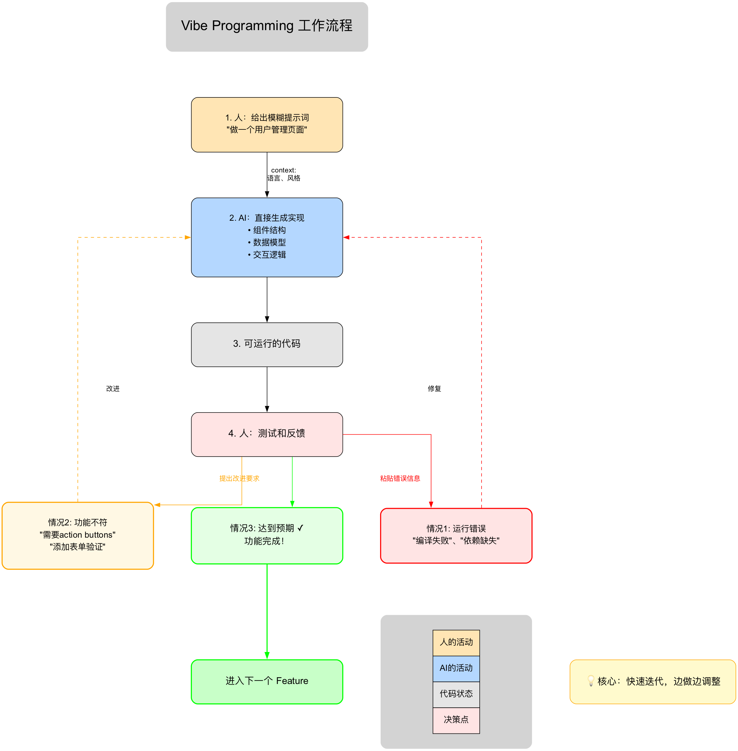
实际工作流程

1. 起点:给出模糊的提示词

例如:

  • “帮我做一个用户管理页面,能够实现信息的基本增删改”
  • “创建一个任务看板,类似 Trello”
  • “实现一个 Markdown 编辑器,支持实时预览”

这些提示词非常不具体,但 AI 会根据上下文”猜测”你的需求。

2. AI 响应:直接给出实现(而非设计)

注意:AI 不会问你”你想要什么样的 UI”或”需要哪些字段”,而是直接生成可运行的代码。这包括:

  • 完整的组件结构
  • 数据模型
  • 交互逻辑
  • 基本的样式

3. 人的角色:查看并反馈

这时人需要介入,扮演”产品经理 + 测试工程师”的角色:

情况 1:代码无法运行

  • 编译错误、依赖缺失、启动失败等
  • 直接把错误信息粘贴给 AI,让它修复

情况 2:功能与预期不符

  • 例如:”我希望每个记录作为表格的一行,每行都有自己的 action buttons”
  • 或者:”表单验证太弱了,需要加上邮箱格式检查”
  • 提出具体的改进要求,进入新的迭代循环

情况 3:达到或超出预期

  • 功能完成,进入下一个 feature

这种方式的优势

传统方式 Vibe Programming
需要提前想清楚所有细节 可以边做边想
设计错误成本高 试错成本极低
从零开始编写代码 AI 直接生成可运行的版本
专注于”怎么实现” 专注于”要什么效果”

适用场景

这种方式特别适合:

  • ✅ 探索性项目:不确定最终形态
  • ✅ 快速原型:需要尽快看到效果
  • ✅ 参考已有产品:如”做一个类似 XX 的功能”
  • ✅ 标准功能:CRUD、表单、列表等

不太适合:

  • ⚠️ 需要精细控制的场景(如性能关键代码)
  • ⚠️ 完全创新的算法或架构(AI 没有先例可参考)

可视化流程图

下面的流程图展示了 Vibe Programming 的完整迭代循环:

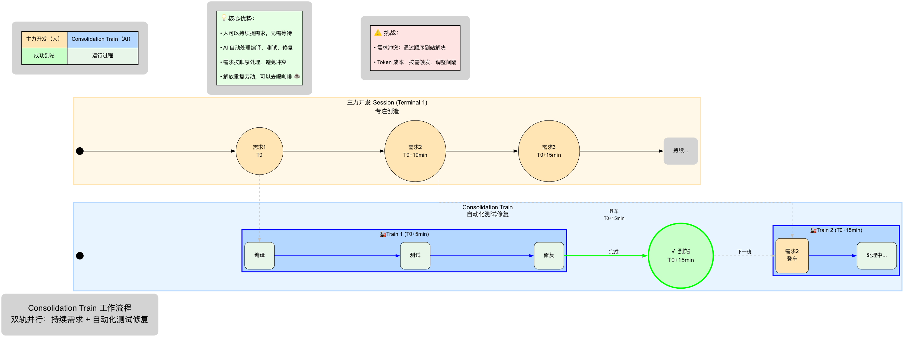
进阶想法:Consolidation Train 模式

💡 发散思维

基于上面的快速迭代循环,我有一个更激进的设想:让 AI 自动化处理测试和修复的循环

核心概念:双轨并行

想象一个场景:你有两个并行的 AI session:

  1. 主力开发 Session(Terminal 1)

    • 你在这里不断提出新需求
    • AI 实现功能,生成代码
    • 专注于 “创造” 而非 “维护”
  2. Consolidation Session(定时脚本)

    • 每 5 分钟自动运行一次
    • 自动执行:编译 → 部署 → 测试 → 修复
    • 就像一列定期发车的 “巩固列车”

Consolidation Train 的任务

定时脚本会启动一个 Claude session,prompt 类似:

1
2
3
4
5
6
7
8
这个 app 的基本功能有:feature1、feature2...
(或直接读 README)

请执行以下任务:
1. 用命令行工具编译/部署/启动 app
2. 调用探针式的 APIs 测试核心功能
3. 如果发现错误或编译失败,尝试修复
4. 报告状态:成功 / 需要人工介入

Train 比喻

把每个需求想象成一位乘客:

  • 登车:需求被 AI 实现后,登上下一班 Train
  • 发车:定时脚本启动(如每 5 分钟)
  • 运行:Train 自动完成编译、测试、修复的循环
  • 到站:功能进入稳定可用状态
  • 顺序保证:上一班 Train 到站后,下一班才发车(避免需求冲突)

这种模式的优势

传统 Vibe Programming Consolidation Train 模式
提需求 → 等待实现 → 手动测试 → 复制错误 → 等待修复 持续提需求 → AI 自动测试和修复
需要盯着 terminal 看错误日志 可以去喝咖啡 ☕️
一次只能做一件事 需求像流水线一样处理
重复劳动(复制日志、重启等) 自动化处理重复任务

人的新角色

  • 需求提出者:尽可能大胆地提需求,AI 不会抱怨
  • 产品验收者:方便时打开 UI 点一点,看看哪些 Train 已到站
  • 决策者:判断功能是否满意,决定下一步需求

挑战和解决方案

挑战 1:需求冲突

  • 问题:需求 2 改了需求 1 的功能,需求 3 又把需求 2 的改动去掉
  • 解决:严格保证 Train 的顺序到达
    • 上一班 Train 到站后,下一班才发车
    • 这样你可以基于最新状态进行推理和决策
    • 人的思维本就是线性的,这种设计符合直觉

挑战 2:Token 成本

  • 问题:定时脚本持续运行会消耗 token
  • 解决:
    • 只在有新提交时触发
    • 调整发车间隔(5分钟 → 10分钟 → 按需)
    • 使用更便宜的模型做测试,关键问题才升级

Consolidation Train 流程示意图


其他待展开内容

  • 如何有效地描述需求(prompt 技巧)
  • 错误反馈的最佳实践:如何让 Claude 快速理解问题并修复
  • 实际案例:一个完整功能的开发过程

效率提升的量化

  • 开发速度对比:传统方式 vs vibe programming
  • 代码质量评估:AI 生成的代码质量如何
  • 学习曲线:从传统编程到 vibe programming 的转变

遇到的挑战和解决方案

  • 复杂逻辑的处理:AI 理解不了的场景怎么办
  • 调试技巧:如何快速定位 AI 生成代码的问题
  • 代码审查:如何确保 AI 生成的代码符合要求
  • 上下文管理:如何保持对话的连贯性

不同场景的应用

  • 新项目搭建:从零开始的体验
  • 重构现有代码:如何描述重构需求
  • Bug 修复:如何让 AI 理解并修复 bug
  • 性能优化:AI 在优化方面的表现

工具和技巧

  • Terminal 方式的具体配置和使用技巧
  • 如何组织对话,提高效率
  • 常用命令和快捷方式
  • 与其他工具的集成(git、测试工具等)

深度思考

  • 编程能力的边界:哪些能力仍然需要自己掌握
  • 对编程思维的影响:是否改变了思考问题的方式
  • 团队协作:如何在团队中推广这种工作方式
  • 未来展望:AI 编程工具的发展方向

对比分析

  • 不同 AI 工具(Claude、Copilot、Cursor)的详细对比
  • 不同使用场景下的工具选择
  • 成本效益分析:订阅费用 vs 效率提升
CATALOG
  1. 1. 前言
  2. 2. 为什么选择 Terminal 方式
    1. 2.1. 为什么不用 IDE 方式(如 Cursor)
  3. 3. Claude vs 其他工具
    1. 3.1. 模型能力
    2. 3.2. 框架偏好的有趣发现
  4. 4. 后续可以展开的内容
    1. 4.1. Vibe Programming 实践细节
      1. 4.1.1. 核心理念:从”精确设计”到”模糊探索”
      2. 4.1.2. 为什么模糊的提示词也能工作?
      3. 4.1.3. 实际工作流程
      4. 4.1.4. 这种方式的优势
      5. 4.1.5. 适用场景
      6. 4.1.6. 可视化流程图
      7. 4.1.7. 进阶想法:Consolidation Train 模式
    2. 4.2. 其他待展开内容
    3. 4.3. 效率提升的量化
    4. 4.4. 遇到的挑战和解决方案
    5. 4.5. 不同场景的应用
    6. 4.6. 工具和技巧
    7. 4.7. 深度思考
    8. 4.8. 对比分析